知从.木牛( ZC.MuNiu )为汽车电子控制器产品开发,提供完整的基础软件平台解决方案。该产品参考AUTOSAR、OSEK等国际规范,有基于AUTOSAR ATOP架构的上位机配置工具,支持上汽、一汽、吉利、广汽、长安、长城等整车厂通讯、诊断、网络管理、启动刷新规范。知从木牛旗芯微FC7300基础软件平台,主要包括:操作系统、通讯协议栈(CAN\LIN)、诊断协议栈(UDS\J1939)、网络管理(OSEK\AUTOSAR)、标定协栈(XCP\CCP)、存储协议栈、复杂驱动模块等,配套知从的Bootloader刷新程序和上位机工具,可以根据不同的客户项目要求进行配置和再开发。知从科技提供基础软件产品的同时,也提供控制器基础软件功能实现的开发服务。
旗芯微FC7300的安全等级为ASIL D,拥有3个Arm Cortex-M7内核,最高可达300MHz,支持Arm Cortex-M7内核操作系统。知从科技基于旗芯微FC7300提供符合ASPICE Level3流程和功能安全ASIL D要求的基础软件产品。
木牛基础软件平台可应用于使用旗芯微FC7300系列芯片的汽车电子控制器产品开发。例如:
Ø 整车域控制器
Ø 驾驶辅助系统(ADAS)
Ø 集成式电液线性制动(One-Box)
Ø 网关(Gateway)
Ø 电池管理系统(BMS)
Ø 汽车天窗控制器
Ø 电机控制器

AUTOSAR组织成立于2003年,主要由欧洲汽车制造商、部件供应商及其他电子、半导体和软件系统公司联合建立。致力于为汽车工业开发一个开放的、标准化的软件架构,希望大家“在标准上合作,在应用上竞争”,提高控制器产品开发质量和速度。2006年底发布了2.1版规范,2008年发布3.1版本开始产品化,并逐步增加了功能安全、以太网等内容。目前广泛使用4.2.1、4.2.2以及4.3.1版本。
汽车在电动化、网联化、智能化的大趋势下,电子电器部件日益增多,电气结构越加复杂,整车开发周期不断缩短。平台化、智能化的基础软件起到至关重要。
知从科技掌握AUTOSAR平台软件的开发和应用核心技术,提供本地现场支持,质量好,速度快,成本低。
Ø 符合AUTOSAR 4.3.1版本
Ø ARTOP架构上位机配置工具,最高适配AUTOSAR 4.4.0版本
Ø 操作系统
Ø 通讯协议栈
Ø 诊断协议栈
Ø 网络管理
Ø 标定协议栈
Ø 存储协议栈
Ø 复杂驱动定制开发
Ø 工程服务
芯片架构

主芯片参数如下:
Ø 3 Cortex-M7 (2 lockstep), 300MHz,
Ø 8MB P-Flash + 256K D-Flash, 1088KB RAM,
Ø 10 CAN-FD,
Ø 1 Gbit Ethernet with TSN
ASIL-D, AEC-Q100 Grade 1

软件架构

知从木牛基础软件平台架构




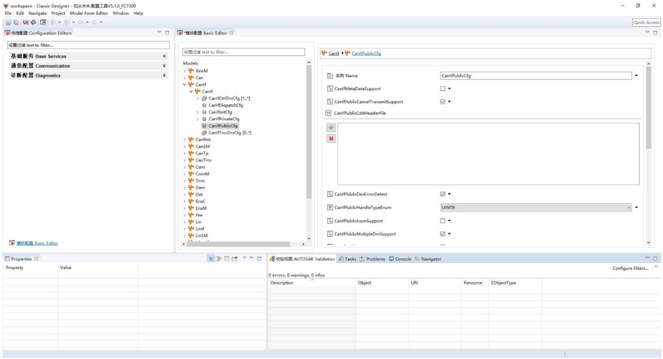
木牛配置工具主界面
木牛配置工具生成配置代码
为了满足客户的不同项目需求,提高基础软件平台的扩展性,木牛基础软件平台实现了各个模块可配置性,并且实现了配置工具。客户可根据不同需求,在配置工具上完成各个模块的配置工作,可生成配置代码文件,将生成的配置文件集成到工程中即可。

木牛配置工具架构
木牛基础软件平台的配置工具是基于Eclipse平台,并基于ARTOP架构,实现AUTOSAR模型和ARXML的解析。除了AUTOSAR标准定义的模块之外,还支持OEM和Tie1厂商二次开发自己的模块。配置完成后,可生成各个模块的配置代码。



木牛软件著作权登记证书

点击下载产品手册